Windchill RV&S(旧Integrity)開発工程管理統合ソリューション
開発プロセスの統合的な一元管理を実現
ソフトウェア開発が複雑化している昨今、ソフトウェアの開発工程の各局面の管理精度を上げてプロジェクトを進めることが求められています。
Windchill RV&Sは、属人化しがちな管理を可視化して、タスクのつながりや、プログラムの関連付けなど、プロジェクト全体のトレースを図りながら開発プロセスの一元管理を実現するための開発工程管理統合ソリューションです。プロジェクト関係者がWindchill RV&Sを利用することで、開発から運用におけるすべての構成要素(要件、設計書、ソースコード 等)、管理要素(変更、課題、工数、コスト 等)、及び活動履歴を一元管理でき、標準化、可視化、共有を加速させます。
システムの概要

このような課題をお持ちのお客さまは、私たちに、ご相談ください
このような課題を解決
- プロジェクトでは、様々なツールを利用して管理はできているが、ツール間の連携ができておらず、負荷がかかっている。
- 手戻りのないプロジェクト管理を実現したい。
-
仕様変更時、プログラム変更時の影響範囲の分析や、不具合が発覚した際の原因分析が速やかにできるようにしたい。
- プロジェクトで作成したドキュメント、成果物、ブログラムなど、効率的に管理したい。
特長
お客さまの開発プロセスに沿った運用を実現するための画面を構築します。
必要に応じて画面を構築することで利用領域を広げることができます。
構築例)手始めに、プロジェクト管理のための画面を構築、運用します。次に、変更管理、構成管理を構築、運用します。さらにそのあとに、要件管理を構築、運用します。

一元管理の特長を活かし、データの集計、レポートの作成などによるデータ分析ができます。

リポジトリとしてMS SQL Serverまたは、ORACLEが必要になります。
クライアント、またはWebからアクセスします。画面を構築すると、Web画面が自動生成されます。

機能
- 開発プロセスを標準化したが、徹底されずコスト削減に至らない。
-
<考察>標準化ルールが浸透しないことが要因の一つと考えられます。
-
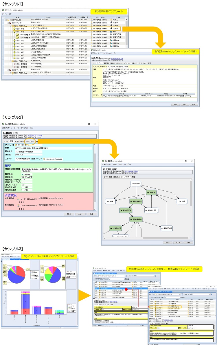
サンプル1:作業内容、インプット情報やアウトプット情報が定義された開発プロセスの標準WBSテンプレートを作成することで、「標準テンプレート化」を勧めます。
-
サンプル2:コスト削減に至らない原因として、手戻りがあります。着実にタスクを進めるために、承認経路も標準化します。
- サンプル3:標準化されたテンプレートは、プロジェクト運営をしていくことで課題点が見えてくることもあります。PDCAを実施して、標準テンプレートに課題点に対する改善を行い、開発プロセスの精度を上げます。
-
サンプル1:作業内容、インプット情報やアウトプット情報が定義された開発プロセスの標準WBSテンプレートを作成することで、「標準テンプレート化」を勧めます。
- 要件の抜け漏れがあったり、プログラムがなぜ改修されたのか不明なことがあったり、全体的な関連付けができていない。
-
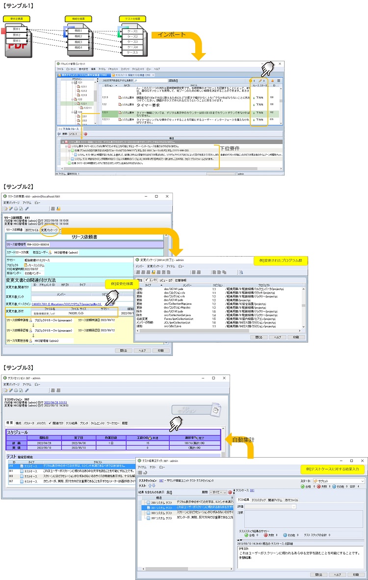
<考察>プロジェクトを円滑に進めるファクターの一つとして、トレースがあります。前後関係を紐付けすることで、全体的な関連付けが見えてきます。トレースは、リリース後の不具合による原因追及や、仕様変更による影響調査にも役立ちます。
-
サンプル1:要件トレース 要件間を関連付けて管理することにより仕様変更による影響範囲を明確にします。
- サンプル2:プログラムトレース 変更依頼内容ー変更対象プログラムを関連付けて管理することで、変更履歴査証を担保することができます。
- サンプル3:テストトレース テストケースを設定して、その結果を入力していくことで、進捗管理(自動集計)を行います。

-
サンプル1:要件トレース 要件間を関連付けて管理することにより仕様変更による影響範囲を明確にします。
- 成果物が散在しており、探し出すための時間を浪費してしまいがちです。プログラムやその構成管理が面倒。
-
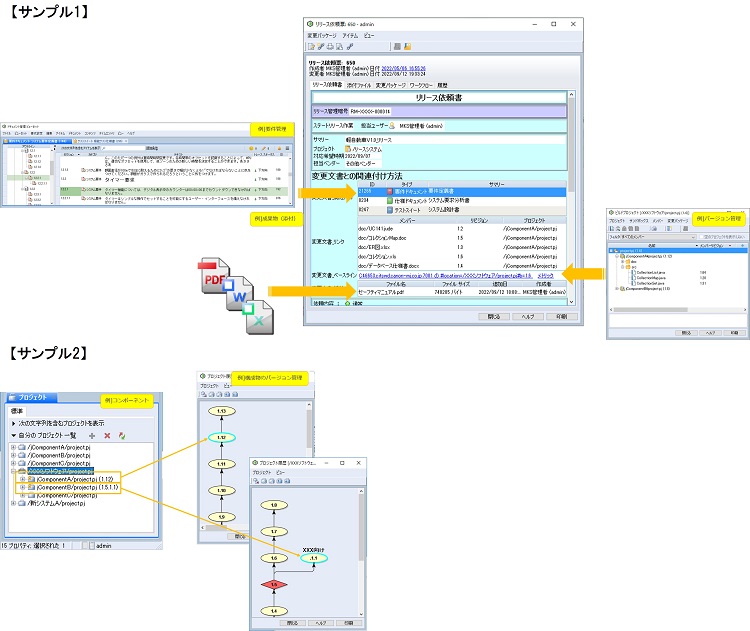
<考察>プロジェクトにおいては、様々なドキュメント、成果物、プログラムなどが存在しており、その管理にも工夫が必要です。検索に時間がかかる、つまりコスト増になるような管理を脱却しなければいけません。
-
サンプル1:プロジェクトに関連する成果物を、一元管理します。
- サンプル2:プログラムやその構成(コンポーネント)もバージョン管理をしており、それらは仕様とも関連付けできます。

-
サンプル1:プロジェクトに関連する成果物を、一元管理します。

稼働環境

【ライセンス】
