DataSpider Servistaデータ連携プラットフォーム
ノンプログラミングでデータ連携処理の開発が可能な、企業内に散在する様々なシステムやデータをつなぐデータ連携ツール
DataSpider Servistaは、企業内に散在する様々なシステムやデータをつなぐデータ連携ツール
- 企業内外に散在するシステム連携/データ連携をビジュアルに開発、実行、運用管理
- 環境設定~運用管理までデータ抽出・変換・加工のサービスを開発。高速な実行と効果的な運用管理ツール
- 「つくる」から「つなぐ」で開発・運用コストを大幅に削減!
システムの概要

このような課題をお持ちのお客さまは、私たちに、ご相談ください
このような課題を解決
- データ連携を簡単に実現したい
- ITコストを削減したい
- 既存システムを資産として有効活用したい
特長
生産性の高い開発環境
GUIを用いたノンプログラミングな開発環境
充実した基本機能
- トランザクション、2フェーズコミット、エラーハンドリング
- 140類以上の変換ロジックアイコンなど充実な基本機能
豊富なアダプタ
50種以上のアダプタと拡張用キットSDK提供
機能
ノンプログラミングで連携処理を開発
- GUIを用いたノンプログラミングな開発環境
- データ連携用の豊富なアダプタと機能充実のロジックアイコンにより、データ連携処理を容易に開発
各種データソースに対応した豊富なアダプタ搭載
クラウドからビッグデータまでさまざまなデータソースに対応
高いパフォーマンス
- GUIで開発された処理はDataSpider内部でJavaプログラムに変換後に実行、高速な処理パフォーマンスを提供
- パラレルストリーミング機能により、大量データも効率よく処理
充実した運用・管理機能①
DataSpider Servistaで作成したデータ連携処理は、トリガー機能によりさまざまなタイミングで自動実行が可能
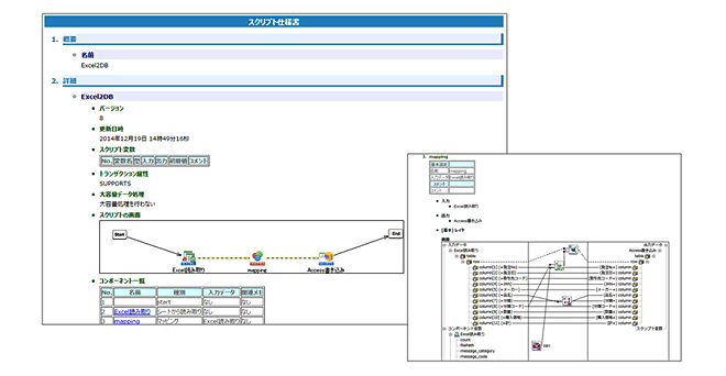
充実した運用・管理機能②
作成したデータ連携処理の仕様書をボタン一つで出力可能
EAIソリューション 導入のご相談・お問い合わせ
キヤノンITソリューションズ株式会社(デジタルイノベーション事業部門)ビジネスソリューション統括本部ビジネスソリューション営業本部事業企画部